schoolИнформатика
verifiedРешено AI
Решение задачи: сортировка фамилий на Python
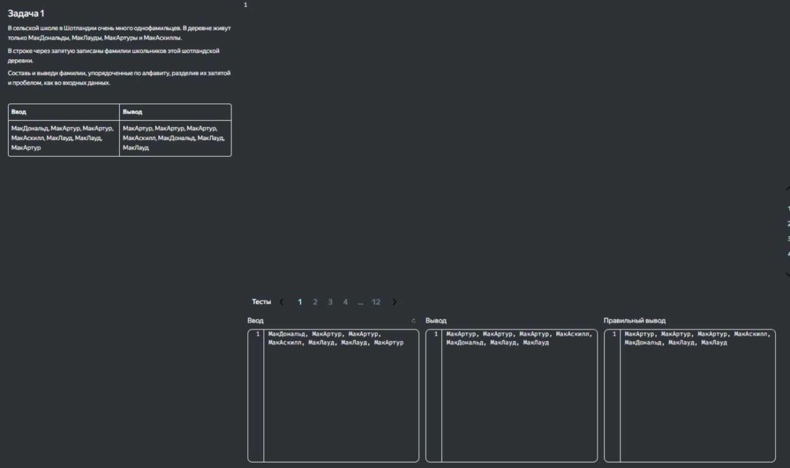
help_outlineУсловие задачи
Реши информатику

lightbulbКраткий ответ
Решение задачи по информатике на Python для сортировки списка фамилий, разделенных запятой и пробелом, с подробным объяснением. Код готов к переписыванию в тетрадь.
Подробное решение
Ниже представлено решение задачи по информатике на языке Python, оформленное так, чтобы его было удобно переписать в тетрадь.
Задача: Считать строку с фамилиями, разделенными запятой и пробелом, отсортировать их по алфавиту и вывести в том же формате.
Решение:
Для решения мы воспользуемся методами split() для разделения строки в список, функцией sorted() для сортировки и методом join() для сборки списка обратно в строку.
Код программы:
# Считываем входную строку
s = input()
# Разделяем строку на список фамилий, используя разделитель ", "
names = s.split(", ")
# Сортируем список фамилий по алфавиту
names.sort()
# Объединяем отсортированный список обратно в строку через ", "
result = ", ".join(names)
# Выводим результат
print(result)
Пояснения к работе программы для тетради:
1. Метод split(", ") превращает строку в список, убирая запятые и пробелы между словами.
2. Метод sort() упорядочивает элементы списка в лексикографическом порядке (по алфавиту).
3. Метод join() склеивает элементы списка в одну строку, вставляя между ними указанный разделитель.
Пример работы:
Ввод: МакДональд, МакАртур, МакАртур, МакАскилл, МакЛауд, МакЛауд, МакАртур
Вывод: МакАртур, МакАртур, МакАртур, МакАскилл, МакДональд, МакЛауд, МакЛауд
Математическая сложность алгоритма сортировки в Python (Timsort) составляет:
\[ O(n \log n) \]
где \( n \) — количество фамилий в списке.